Tuesday, 19 April 2016

Visitor pattern - Behavioral


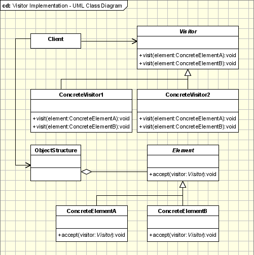
  • represents an operation to be performed on the elements of an object structure
  • Lets you define a new operation without changing the classes of the elements on which it operates


Where to use ?
  • Traverse the object structure to gather related operations
  • Easy to add new operations
 

No comments:

Post a Comment

Note: only a member of this blog may post a comment.